Appearance
Chatbots
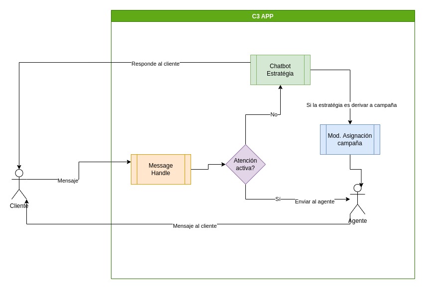
Chatbot, es un proceso que permite automatizar la interacción entre el negocio y cliente mediante el uso de mensajes, a su vez es el proceso que interactúa de primera línea con el cliente quien escribe el primer mensaje al número del negocio.

Cómo acceder al módulo de chatbots de Messenger o Instagram
Para comenzar a gestionar sus chatbots, siga estos pasos:
- Ubique el menú principal en el panel lateral izquierdo de la pantalla.
- Haga clic en la sección Messenger para desplegar sus opciones.
- En la lista que aparece, haga clic en chatbots.
Diagrama conceptual

Acciones para la construcción del flujo
Para implementar dicha automatización, se siguen acciones ya predeterminadas las cuales permiten construir el flujo acorde a la necesidad del negocio, a continuación se describe cada una de ellas.
Inicio: Es la acción principal en el flujo, representa el mensaje inicial del cliente con el negocio.

Campaña: Es una de las acciones más usadas según nuestras implementaciones con nuestros clientes, dado que derivar a una campaña permite realizar una gestión personalizada con agentes conectados al sistema en ese momento.

Mensaje: Es una de las formas de responder al cliente de forma automática, ya sea con mensaje de texto o multimedia.

Pregunta: Mediante ésta acción se pedirá al usuario que ingrese datos, para posteriormente ser evaluados o simplemente datos que serán de ayuda en posteriores casos.

Menú avanzado: Mediante ésta acción de la misma forma como describimos en la acción anterior podemos enviar un menú de opciones al cliente, pero en este caso la diferencia es que este menú soporta hasta 10 opciones como máximo.

Condición: Ésta acción permite realizar una validación condicional en base al argumento que se le atribuya, el o los argumentos puede ser el número del cliente o las preguntas que el cliente haya respondido, posteriormente ejecuta un operador dentro de la plataforma para llevar a cabo la obtención del resultado.
Una vez la ejecución del operador haya terminado, la acción define 2 condiciones las cuales son:
- Sí: Cuando el operador encuentra registro que se está validando
- No: Cuando el registro no ha sido encontrado

Condición horaria: Una condición horaria, básicamente es definida por el negocio, esto ayuda a sectorizar las atenciones de los clientes, según el caso o casos que las determinen. Para el manejo de las acciones siguientes tiene 2 salidas las cuales son:
Dentro: Cuando el cliente escribe al número del negocio dentro del horario definido.
Fuera: Es el caso inverso de lo anterior.

Mensaje procesado: La acción de tipo Mensaje procesado, permite ejecutar un operador que obtiene datos y a su vez procesa estos datos en un mensaje dinámico para el cliente final, esto es de fundamental ayuda para automatizar procesos como: consulta de saldo, consulta de estado de pedido, etc.

Proceso: La acción de tipo proceso, permite ejecutar un operador, tiene como fin llevar a cabo tareas internas como por ejemplo: Envío de correo, Inserción de datos, Actualización de datos, Invocar a API de terceros, etc.

Funciones
Crear Chatbot
Al presionar el botón Nuevo se nos redirigirá al apartado de creación de chatbot.

- En la parte izquierda se encuentran las acciones previamente descritas.
- En el lado derecho tenemos el gráfico constructos de flujo, es la zona hacia donde se debe arrastrar cada una de las acciones que compondrán el flujo a construir.
- En la parte inferior se ubica un formulario, que permite definir más información para Chatbot y posee 2 botones que se describe líneas abajo.
Una vez arrastrada la acción requerida al gráfico, se podrá personalizar según cada acción, luego a ello para determinar el flujo debe agregar la flecha correspondiente que indique cual es la siguiente acción, como se muestra a continuación:

Una vez se haya definido el flujo requerido para el Chatbot, nos dirigimos a la sección 3, en donde se agrega el nombre para el Chatbot.
Teniendo ya definido todo lo anterior podemos proceder a guardar mediante el botón Guardar.

- Nombre: Cuadro de texto para ingresar el nombre del Chatbot.
- Plataforma: Menú desplegable para seleccionar la plataforma de mensajería.
- Messenger
- Equipo: Menú desplegable para seleccionar el equipo al cual pertenece el Chatbot.
Una vez se haya guardado con éxito, automáticamente será redirigido a la lista de Chatbots.
Editar Chatbot
Al selecciona el botón Editar se nos redirigirá al apartado de edición de chatbot.

Simular chatbot
Al presionar el botón SIMULAR BOT nos mostrará un chat con el cual podremos interactuar.

Desactivar
Está función permite desactivar un chatbot deseado el cual no se mostrará en el módulo. Se puede volver a activar el chatbot con el botón Activar.
Activar
Para visualizar los chatbots que han sido desactivados, se debe habilitar el interruptor Mostrar inactivos y presionar el botón Activar


